Программы для бизнеса

Программы для бизнеса

  • ГЛАВНАЯ
  • ПРОГРАММЫ
  • ПОДДЕРЖКА
  • РАССЫЛКА
  • КОНТАКТЫ

Как вывести на печать или в MS Word (OpenOffice Writer) карточку отдельного коммерческого предложения и журнал коммерческих предложений

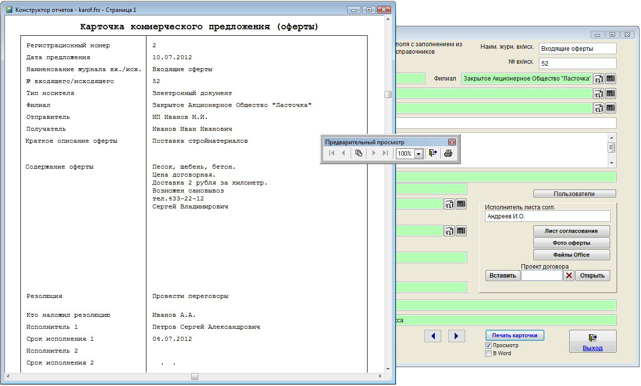
Для печати карточки коммерческого предложения нажмите на кнопку "Карточка" в нижней правой части карточки коммерческого предложения.

Как вывести на печать или в MS Word карточку отдельного коммерческого предложения и журнал коммерческих предложений в программе Юридический офис
Увеличить изображение

В случае, если галочка "Просмотр" установлена, откроется окно предварительного просмотра - "Конструктор отчетов".

Как вывести на печать или в MS Word карточку отдельного коммерческого предложения и журнал коммерческих предложений в программе Юридический офис
Увеличить изображение

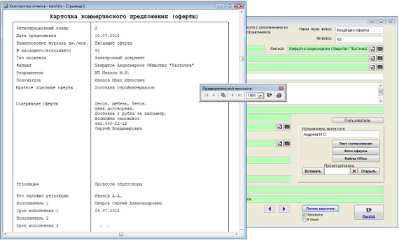
Для вывода карточки на печать нажмите на кнопку с изображением принтера на панели "Предварительный просмотр".
Карточка будет распечатана на принтере, который настроен в Windows по умолчанию.

Как вывести на печать или в MS Word карточку отдельного коммерческого предложения и журнал коммерческих предложений в программе Юридический офис
Увеличить изображение

В случае, если галочки "Просмотр" отключена, при нажатии на кнопку "Печать карточки" откроется окно выбора принтера.
Выберите нужный принтер, установите количество копий и нажмите на кнопку "Печать".
Карточка будет распечатана на выбранном принтере.

В случае, есть будет выбран принтер Adobe PDF (данный принтер появляется при установленном Adobe Acrobat), карточку будет предложено сохранить в виде файла формата PDF.

Как вывести на печать или в MS Word карточку отдельного коммерческого предложения и журнал коммерческих предложений в программе Юридический офис
Увеличить изображение

Для вывода карточки коммерческого предложения в установленный Microsoft Word либо, при соответствующей настройке, в OpenOffice Writer, установите галочку в MS Word (OO Writer) и нажмите кнопку "Печать карточки".

Карточка коммерческого предложения будет сформирована в MS Word либо, при соответствующей настройке, в OO Writer.

Как вывести на печать или в MS Word карточку отдельного коммерческого предложения и журнал коммерческих предложений в программе Юридический офис
Увеличить изображение

Для печати документа из MS Word либо OpenOffice Writer используйте кнопку с изображением принтера либо пункт меню Файл(Главное меню)-Печать.

Для печати журнала коммерческих предложений нажмите на кнопку "Печать" в журнале коммерческих предложений.

Как вывести на печать или в MS Word карточку отдельного коммерческого предложения и журнал коммерческих предложений в программе Юридический офис
Увеличить изображение

Предварительно можно сделать поиск по журналу коммерческих предложений и упорядочить записи по нужному полю. В случае, если галочка "Просмотр" установлена, откроется окно предварительного просмотра - "Конструктор отчетов".

Для просмотра страниц сформированного отчета используйте стрелочки "вправо-влево" на панели "Предварительный просмотр", для закрытия отчета без печати нажмите на кнопку с изображением двери.

Для вывода журнала на печать нажмите на кнопку с изображением принтера на панели "Предварительный просмотр".
Журнал будет распечатан на принтере, который настроен в Windows по умолчанию.

Как вывести на печать или в MS Word карточку отдельного коммерческого предложения и журнал коммерческих предложений в программе Юридический офис
Увеличить изображение

В случае, если галочки "Просмотр" отключена, при нажатии на кнопку "Печать" откроется окно выбора принтера.
Выберите принтер Adobe PDF (данный принтер появляется при установленном Adobe Acrobat) и нажмите на кнопку "Печать", журнал будет предложено сохранить в виде файла формата PDF.


Как вывести на печать или в MS Word карточку отдельного коммерческого предложения и журнал коммерческих предложений в программе Юридический офис
Увеличить изображение

Для вывода журнала коммерческих предложений за месяц (выбирается в группе Год-Месяц слева под таблицей) в установленный Microsoft Word либо, при соответствующей настройке, в OpenOffice Writer, установите галочку "В Word за месяц" и нажмите кнопку "Печать журнала".

Как вывести на печать или в MS Word карточку отдельного коммерческого предложения и журнал коммерческих предложений в программе Юридический офис
Увеличить изображение

Журнал коммерческих предложений будет сформирован в MS Word либо, при соответствующей настройке, в OO Writer.

Как вывести на печать или в MS Word карточку отдельного коммерческого предложения и журнал коммерческих предложений в программе Юридический офис
Увеличить изображение

Для печати документа из MS Word либо OpenOffice Writer используйте кнопку с изображением принтера либо пункт меню Файл(Главное меню)-Печать.



4.10.9.1. Как сохранить в формате PDF нередактируемый отчет


4.10.12. Как экспортировать журнал коммерческих предложений в Microsoft Excel (OpenOffice.org Calc)





  Скачать программу «Юридический офис 2.9»

Документация программы «Юридический офис 2.9»

Как установить программу «Юридический офис 2.9»



Вернуться

Программы для бизнеса © 2019 Все права защищены Политика конфиденциальности
Десктопная версия Мобильная версия

Login form

  • Forgot your username?
  • Forgot your password?
  • Create an account