Программы для бизнеса

Программы для бизнеса

  • ГЛАВНАЯ
  • ПРОГРАММЫ
  • ПОДДЕРЖКА
  • РАССЫЛКА
  • КОНТАКТЫ

Порядок установки PostgreSQL на сервере либо на компьютере, выполняющем роль сервера.

PostgreSQL — бесплатная система управления данными, используется для обеспечения хранения данных и организации сетевой работы некоторых программ, в частности программы «Регистрация документов организации 4.9 версия PostgreSQL».

Данный продукт устанавливается на сервере либо на компьютере, выполняющем роль сервера.

Разработчиком продукта PostgreSQL является открытое сообщество.

При возникновении вопросов, связанных с работой данного продукта, необходимо обращаться к Вашему системному администратору либо на форумы поддержки PostgreSQL.

Дистрибутив PostgreSQL размещен на сайте https://www.postgresql.org/download/.

Русскую версию и документацию к ней можно скачать по адресу https://postgrespro.ru/products/download.

Ниже мы рассмотрим установку PostgreSQL для Windows.

Для установки PostgreSQL выполните следующие действия:

1. Запустите на установку файл дистрибутива для вашей версии Windows (32 или 64 разрядная)(дважды щелкните по нему мышью). В фоновом режиме будет выполнена распаковка инсталлятора программы.

В открывшемся окошке выберите русский язык.

Порядок установки PostgreSQL на сервере либо на компьютере, выполняющем роль сервера  в программе Регистрация документов организации версия PostgreSQL


2. Откроется форма установки PostgreSQL.

Порядок установки PostgreSQL на сервере либо на компьютере, выполняющем роль сервера  в программе Регистрация документов организации версия PostgreSQL


Нажмите кнопку Далее.

Порядок установки PostgreSQL на сервере либо на компьютере, выполняющем роль сервера  в программе Регистрация документов организации версия PostgreSQL


При условии принятия Лицензионного соглашения нажмите кнопку "Принимаю".

3. На шаге Выбор компонентов, чтобы были установлены флажки по всем значениям раздела Компоненты.

При необходимости установите флажки по всем значениям. Затем нажмите кнопку Далее.

Порядок установки PostgreSQL на сервере либо на компьютере, выполняющем роль сервера  в программе Регистрация документов организации версия PostgreSQL


4. На следующем шаге выберите папку, в которую вы хотите установить экземпляр PostgreSQL.

Порядок установки PostgreSQL на сервере либо на компьютере, выполняющем роль сервера  в программе Регистрация документов организации версия PostgreSQL


Затем жмите на кнопку Далее, и выберите папку, в которую будут установлены базы данных.

Порядок установки PostgreSQL на сервере либо на компьютере, выполняющем роль сервера  в программе Регистрация документов организации версия PostgreSQL


5. На следующем шаге "Параметры сервера" задайте пароль для Супер-пользователя. Порт и имя пользователя не меняйте.

Порядок установки PostgreSQL на сервере либо на компьютере, выполняющем роль сервера  в программе Регистрация документов организации версия PostgreSQL


Нажмите на кнопку Далее.

6. На следующем шаге выберите опцию "Использовать параметры по умолчанию".

Порядок установки PostgreSQL на сервере либо на компьютере, выполняющем роль сервера  в программе Регистрация документов организации версия PostgreSQL


Нажмите на кнопку Далее.

7. На следующем шаге выберите название папки в меню Пуск (рекомендуется оставить по учмолчанию) нажмите на кнопку Установить.


Порядок установки PostgreSQL на сервере либо на компьютере, выполняющем роль сервера  в программе Регистрация документов организации версия PostgreSQL



8. На следующем шаге "Копирование файлов" начнется установка PostgreSQL .


Порядок установки PostgreSQL на сервере либо на компьютере, выполняющем роль сервера  в программе Регистрация документов организации версия PostgreSQL

Дождитесь окончания установки.

9. При завершении установки PostgreSQL откроется форма завершения установки.

Порядок установки PostgreSQL на сервере либо на компьютере, выполняющем роль сервера  в программе Регистрация документов организации версия PostgreSQL

Нажмите на кнопку «Готово».

Установка PostgreSQL будет завершена.


Особенности настройки PostgreSQL для работы в сетевом режиме

Нам нужно проверить, чтобы в файле postgresql.conf в строчке "listen_addresses" стояла '*', а в файле pg_hba.conf прописать ip адреса, с которых мы разрешаем доступ к PostgreSQL.

Порядок установки PostgreSQL на сервере либо на компьютере, выполняющем роль сервера  в программе Регистрация документов организации версия PostgreSQL


Файлы доступны в папке data в папке с установленным PostgreSQL, кроме того файлы доступны через меню программы pgAdmin.


Как сделать, чтобы у пользователя отображались только нужные журналы и опции для программы Регистрация документов организации
Увеличить изображение


Для редактирования конфигурационных файлов через pgAdmin запустите его, подключитесь к серверу и откройте пункт меню "Инструменты-Конфигурация сервера-postgresql.conf".


Порядок установки PostgreSQL на сервере либо на компьютере, выполняющем роль сервера  в программе Регистрация документов организации версия PostgreSQL


Файл postgresql.conf откроется в редакторе программы pgAdmin.


Как сделать, чтобы у пользователя отображались только нужные журналы и опции для программы Регистрация документов организации
Увеличить изображение


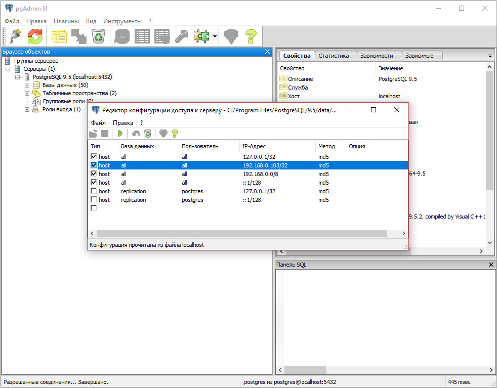
Аналогично, для редактирования pg_hba.conf откройте пункт меню "Инструменты-Конфигурация сервера-pg_hba.conf".


Как сделать, чтобы у пользователя отображались только нужные журналы и опции для программы Регистрация документов организации
Увеличить изображение


Также необходимо будет установить на каждом клиенте 32 разрядный ODBC драйвер (psqlODBC - PostgreSQL ODBC driver). Скачать ODBC драйвер можно по адресу https://odbc.postgresql.org.

Порядок установки PostgreSQL на сервере либо на компьютере, выполняющем роль сервера  в программе Регистрация документов организации версия PostgreSQL

Для установки ODBC драйвера для Windows скачаем инсталлятор msi, запустим его на установку и нажмем кнопку Next.

Порядок установки PostgreSQL на сервере либо на компьютере, выполняющем роль сервера  в программе Регистрация документов организации версия PostgreSQL

В следующем окне мы оставим выбранным для установки ODBC Driver И нажмем Next, затем завершим установку драйвера.

Как сделать, чтобы у пользователя отображались только нужные журналы и опции для программы Регистрация документов организации
Увеличить изображение

Установленные драйвера должны появится в списке доступных при создании нового источника данных (в поиске windows "ODBC Data Sources (32-bit)").

Для тестирования подключения к серверу можно использовать данное окно 32 разрядных источников ODBC, для этого надо добавить источник PostgreSQL ANSI и ввести параметры подключения к PostgreSQL.

Если Вы планируете загружать в программу сканы документов большого размера, рекомендуется увеличить таймаут PostgreSQL.
Для увеличения таймаута соединения в PostgreSQL под Linux вам необходимо изменить значение параметра statement_timeout в файле конфигурации PostgreSQL.

Для Debian следуйте этим шагам:
1. Откройте файл конфигурации PostgreSQL:sudo nano /etc/postgresql/8.4/main/postgresql.conf (Замените 8.4 на версию PostgreSQL, которую вы используете.)
2. Найдите строку, содержащую параметр statement_timeout. Если этот параметр не установлен, добавьте его в файл конфигурации:statement_timeout = 300000 # Значение таймаута в миллисекундах (В данном примере установлен таймаут в 300 секунд.)
3. Сохраните изменения и закройте файл конфигурации.
4. Перезапустите PostgreSQL, чтобы применить новые настройки:sudo service postgresql restart

После выполнения этих действий таймаут соединения в PostgreSQL должен быть увеличен.



  Скачать «Регистрация документов организации 4.9 версия PostgreSQL»

Документация программы «Регистрация документов организации 4.9»

Как установить программу «Регистрация документов организации 4.9 версия PostgreSQL»



Вернуться

Программы для бизнеса © 2019 Все права защищены Политика конфиденциальности
Десктопная версия Мобильная версия

Login form

  • Forgot your username?
  • Forgot your password?
  • Create an account